Опис проекту:
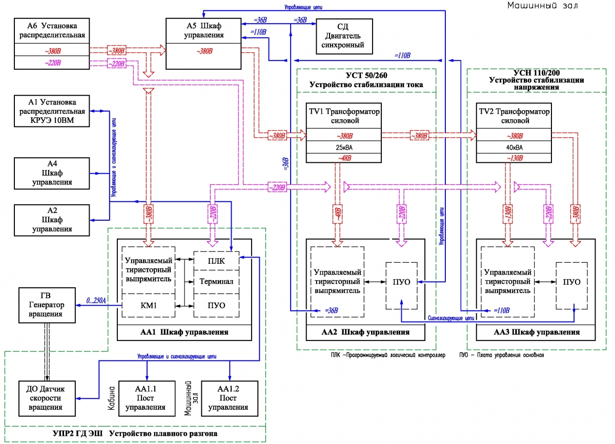
Система плавного розгону синхронного двигуна головного групи ГД екскаватора крокуючого забезпечує оперативний контроль розгону синхронного двигуна СД. В яковсті розгінного двигуна використовується генератор обертання ГВ у руховому режимі.
Система включає в себе:
1) пристрій плавного розгону генератора обертання екскаватора крокуючого УПР2;
2) пристрій стабілізації струму УСТ
3) пристрій стабілізації напруги УСН

УПР2 призначений для автоматизованого управління розгоном і оперативного контролю розгону генератора обертання ГВ екскаватора крокуючого.
В процесі роботи пристрою передбачено 2 режими:
- автоматичний;
- ручний.
Автоматичний режим роботи призначений для здійснення операції розгону генератора обертання за допомогою модуля силового під керуванням ПЛК. Управління послідовністю операцій, а також контроль їх виконання здійснюється ПЛК автоматично за заздалегідь визначеним алгоритмом згідно з установленими параметрами.
Ручний режим роботи призначений для здійснення операції пуску синхронного двигуна вручну згідно з раніше діючою релейного схеми, виключаючи вплив ПЛК.
Шафа управління АА1 призначена для керування обладнанням екскаватора, задіяного в момент розгону генератора обертання.
Основним завданням ПЛК є збір інформації від підключеного до шафи АА1 обладнання, на підставі чого в контролері формуються відповідні команди управління обладнанням. В системі застосовується ПЛК серії СР1L компанії Omron. При цьому на програмованому терміналі виводиться інформація в буквеному і цифровому вигляді про стан роботи УПР2. Завдання параметрів роботи УПР2 здійснюється за допомогою терміналу. В системі застосовується термінал серії NT11S компанії Omron.
Кнопкові пости призначені для формування команд управління УПР, а також індикації основних станів роботи УПР.
Дані датчика швидкості обертання, підключеного до ПЛК, беруть участь в алгоритмі прийняття рішення ПЛК про стан генератора двигуна.
Керований тиристорний випрямляч призначений для формування в навантаженні стабілізованого струму з обмеженням по напрузі, або стабілізованої напруги з обмеженням по струму. Вибір режиму роботи здійснюється налаштуванням плати XW4PUO05.

УСТ призначений для вироблення і стабілізації струму обмотки збудження синхронного двигуна СД і стабілізації струму обмотки збудження синхронного двигуна головною групи ГД екскаватора крокуючого.
Основою УСТ є керований тиристорний випрямляч. Силова напругу від існуючої шафи управління А5 подається на понижуючий трансформатор TV1. Змінна напруга 48В з трансформатора випрямляється і стабілізується керованим тиристорним випрямлячем і подається на навантаження.
Тиристорний модуль, спільно з резистором, утворює захисну ланцюг, шунтуючі напругу, що виникає на вихідних клемах пристрою при розгоні синхронного двигуна до подачі струму в обмотку збудження.
УСН призначений для вироблення і стабілізації напруги бортової мережі (110В постійного струму) екскаватора крокуючого.
Основою УСН є керований тиристорний випрямляч. Силова напругу від існуючої шафа управління А5 подається на понижуючий трансформатор ТV2. Змінна напруга 130В з трансформатора випрямляється і стабілізується керованим тиристорним випрямлячем і подається на навантаження.